¹ú¼ÒÉúÎïÐÅÏ¢ÖÐÐÄÏàÖúÐû²¼È®¿Æ¶¯Îï¶à×éѧ×ÊÔ´¿âiDog 2.0
¼ÒÈ®ÊÇ×ÔÈ»½çÖÐÖÖÄÚÒÅ´«¶àÑùÐÔ×îΪ¸»ºñµÄÎïÖÖÖ®Ò»£¬Ò²ÊÇÑо¿ÈËÀàÒÅ´«ÐÔ¼²²¡µÄÖ÷Òª¶¯ÎïÄ£×Ó¡£½üÄêÀ´£¬È®Àà»ùÒò×顢ת¼×é¡¢±í¹Û»ùÒò×é¡¢±íÐÍ×éµÈ×éѧÊý¾ÝµÄ¿ìËÙ»ýÀÛΪȮÀàѱ»¯Àú³Ì¡¢ÐÐΪģʽ¡¢ÐÎ̬·¢ÓýµÈ·½ÃæµÄÑо¿ÌṩÁËÃû¹óÊý¾Ý»ù´¡¡£iDogÖÂÁ¦ÓÚΪȮ¿ÆÑо¿Ïà¹ØµÄ¿ÆÑÐÖ°Ô±ÌṩÖÜÈ«µÄÊý¾ÝЧÀͺÍÔÚÏ߯ÊÎö¹¤¾ß£¬×Ô2019ÄêÐû²¼ÒÔÀ´£¬iDog±»ÆÕ±éÓ¦ÓÃÓÚÈ®À๦Ч»ùÒò×éѧÑо¿£¬ÔÚÈ®À༲²¡ºÍȺÌåÒÅ´«µÈÁìÓòʩչÁËÖ÷Òª×÷Óá£
11ÔÂ11ÈÕ£¬¹ú¼ÒÉúÎïÐÅÏ¢ÖÐÐÄÕÔÎÄÃ÷ÍŶÓÓëÀ¥Ã÷¶¯ÎïÑо¿Ëù¸±Ñо¿Ô±ÁøÑÓ»¢ËùÔÚÍŶÓÏàÖú£¬ÒÔ"iDog: a multi-omics resource for canids study"ΪÌâÔÚNucleic Acids Research?ÆÚ¿¯½ÒÏþÂÛÎÄ£¬Ðû²¼È®¿Æ¶¯Îï¶à×éѧ×ÊÔ´¿âiDog 2.0£¬ÌṩÁËÔ½·¢ÖÜÈ«µÄ¶à×éѧÊý¾Ý×ÊÔ´¼°Ô½·¢¸»ºñµÄÔÚÏ߯ÊÎö¹¤¾ß£¬ÎªÈ«ÇòÈ®ÀàÑо¿ÕßÌṩ¸ü¸ßÖÊÁ¿µÄÊý¾ÝЧÀÍ¡£
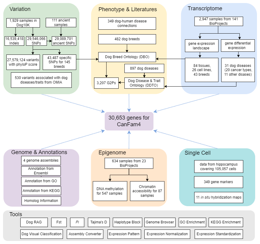
iDog 2.0ÖÜÈ«ÕûºÏÆÊÎöÁËÈ®Àà¶à×éѧÊý¾Ý×ÊÔ´¡£ÔÚ»ùÒò×é±äÒì²ãÃæ£¬iDog 2.0ÍøÂçÁËÀ´×Ô1,929¸öÏÖ´úÑù±¾µÄ2 955Íò¸öµ¥ºËÜÕËá¶à̬ÐÔ£¨SNPs£©ºÍ1 654Íò¸ö²åÈë/ȱʧ£¨InDels£©£¬ÒÔ¼°À´×Ô111¸ö¹Å´úÑù±¾µÄ2 909Íò¸öSNPs£¬Í¬Ê±iDog 2.0Åжϲ¢ÕûºÏÁË43,487¸öÌØ¶¨Æ·ÖÖµÄSNPsºÍ530¸öÓë¼²²¡/ÐÔ×´Ïà¹ØµÄ±äÒ죬ΪȫÇòÈ®ÀàÑо¿ÌṩÁËÃû¹óµÄÒÅ´«ÐÅÏ¢¡£ÔÚ»ùÒò±í´ï²ãÃæ£¬Æ½Ì¨ÕûºÏÆÊÎöÁËÀ´×Ô2,947¸öÑù±¾µÄ»ùÒò±í´ïÇéÐΣ¬Ìá¹©Éæ¼°²î±ðÈ®ÀàÆ·ÖÖºÍ×éÖ¯µÄ»ùÒò±í´ïͼ¾°ºÍ²î±ðÈ®À༲²¡µÄ²î±ð»ùÒò±í´ïÐÅÏ¢£¬Æ½Ì¨»¹ÌṩÁË105,057¸ö±È¸ñÈ®º£ÂíÌåϸ°ûµÄµ¥Ï¸°ûת¼×éÊý¾Ý¡£ÔÚ±í¹Û»ùÒò×éѧ²ãÃæ£¬iDog 2.0ÌṩÁËÀ´×Ô547¸öÑù±¾µÄDNA¼×»ù»¯ÐÅÏ¢£¬ÒÔ¼°À´×Ô87¸öÑù±¾µÄȾɫÖʿɼ°ÐÔÐÅÏ¢£¬ÎªÆÊÎöÈ®Àà»ùÒò±í´ïµ÷¿ØÌṩ֧³Ö¡£±ðµÄ£¬iDog 2.0ÌṩÁË897¸öÈ®À༲²¡µÄ±íÐÍÊý¾Ý¡¢3,207¸ö»ùÒòÐÍ-±íÐͶÔÒÔ¼°ÓëÈ®À༲²¡¹ØÁªµÄ349¸ö»ùÒòÐÅÏ¢£¬²¢¹¹½¨ÁËÈ®ÀàÆ·ÖÖ±¾ÌåºÍÈ®À༲²¡±¾Ì壬ÒÔʵÏÖÆ·Öֺͼ²²¡±ê×¼»¯¡£iDog 2.0»¹ÌṩÁË13ÖÖÔÚÏ߯ÊÎö¹¤¾ß£¬°üÀ¨»ùÓÚ¼ìË÷ÔöÇ¿ÌìÉúµÄÎʴ𹤾ߣ¨DogRAG£©ºÍ»ùÓÚͼÏñµÄÆ·ÖÖ·ÖÀ๤¾ß£¨DogVC£©µÈ£¬ÎªÈ®ÀàÑо¿ÕßÌṩ±ãµ±¡£
¹ú¼ÒÉúÎïÐÅÏ¢ÖÐÐÄÌÆ±Ìϼ¸ß¼¶¹¤³ÌʦºÍÕÔÎÄÃ÷Õý¸ß¼¶¹¤³ÌʦΪ¸ÃÂÛÎÄÅäºÏͨѶ×÷Õߣ¬À¥Ã÷¶¯ÎïËù¸±Ñо¿Ô±ÁøÑÓ»¢¡¢¹ú¼ÒÉúÎïÐÅÏ¢ÖÐÐIJ©Ê¿Ñо¿ÉúÍõîÆ²©¡¢Ë¶Ê¿Ñо¿ÉúËï¼ÑÄᡢ˶ʿÑо¿Éú¿×µÂÃá¼°À¥Ã÷¶¯ÎïËùÖܲ©ÎÅÖúÀíÑо¿Ô±Îª±¾ÎÄÅäºÏµÚÒ»×÷Õß¡£±¾ÊÂÇé»ñµÃ¹ú¼Ò×ÔÈ»¿ÆÑ§»ù½ð¡¢ÓÀÀû¼¯ÍÅÏȵ¼×¨ÏîºÍ´º³ÇÍýÏëµÈ»ù½ðÏîÄ¿×ÊÖú¡£

iDog2.0Êý¾ÝÄÚÈÝÓë×éÖ¯½á¹¹Õ¹Ê¾
ÂÛÎÄÁ´½Ó






